最初の合成時のエラーについて

最初の合成時のエラーについて

SAMIDAREのプロジェクトをクローンして、最初の合成を行うと、いくつかのエラーが起きる。

基本的にはgit cloneして、Vivadoでプロジェクトを開いて、合成しただけ

git clone https://github.com/spadi-alliance/SAMIDARE-StrADC.git
cd SAMIDARE-StrADC
vivado

あとはopen projectからプロジェクトを開いて、合成しただけ

Error log

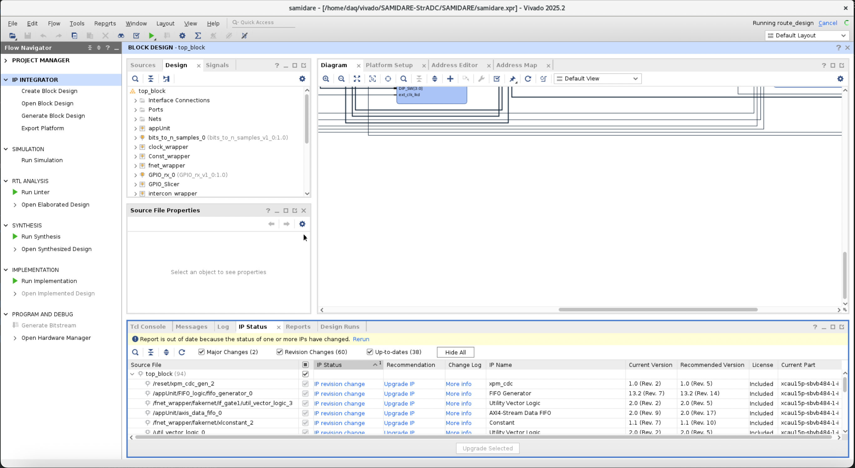
IP Status: ERROR

プロジェクトを開いて、合成を行うと、IP Status: ERROR というエラーが出る。

これはIPのソースコードが見つからないために起きるエラーである。

この問題はGUIから更新すれば良い。

  1. IP Statusを開く
  2. タブの下にあるUpgrade Selectedをクリックする
  3. Upgrade Allをクリックする
  4. OKをクリックする
IP Status: ERRORの解決方法

top_block_rst_clk_wiz_0_300M1_0.xdcがない

ファイルの名前が変わっていて変更が必要である。ひとまずは以下のようにエイリアスを作ることで対応する。

cd SAMIDARE/samidare.gen/sources_1/bd/top_block/ip/top_block_rst_clk_wiz_0_300M1_0
ln -s top_block_rst_clk_wiz_0_300M1_0_board.xdc top_block_rst_clk_wiz_0_300M1_0.xdc